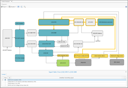
TRACEIT 소개
TRACEIT은 시각적 control structure 대신, 시스템 구성 요소 간의 신호 생성 및 전달을 데이터로 정의하는 전산화 된 control structure를 작성합니다.
TRACEIT은 전산화 된 control structure 정보를 기반으로, STPA 전 분석 과정에서 다양한 추적(Trace)기능들을 제공함으로써, 여러 control loop가 중첩된(동일 구성 요소 및 신호가 다른 control loop에서 중복 사용된) 복잡한 제어 시스템의 체계적인 분석에 특화된 STPA 도구입니다.







